When you batch convert HEIC images to JPG, it speeds up the process and maintains consistent quality across all files. This makes sharing on social media, via email, or through apps without HEIC support more convenient. Batch converting helps users maintain a smooth workflow while keeping all photos compatible and easy to organize.
How to Batch Convert HEIC to JPG Using SwifDoo PDF
SwifDoo PDF is one of the best HEIC to JPG converters, providing quick, dependable, and high-quality image conversions. It lets users convert multiple HEIC images to JPGs at once, saving time and effort when handling large photo batches. The tool allows multiple output formats for greater flexibility while keeping image quality intact.
In addition to converting images, SwifDoo PDF provides powerful features that enable users to convert and combine images into PDF, creating a flexible solution for document and image organization. Its clean interface ensures a smooth conversion experience for all users.

- Supported OS: Windows, macOS, iOS, Android, and online (web-based) services.
- Pricing: Offers a full-feature free trial. Price plan starts at US$16.99/month.
- You can also avail yourself of a Quarterly plan at US$16/month, a Yearly plan at US$4.5/month, and a 2-Year plan at US$2.88/month. Or, take a Perpetual plan at US$96.75.
- Best For: Users who want efficient batch HEIC conversion and image-to-PDF solutions on Windows systems.
Let’s find out how to batch convert HEIC to JPG on Windows with SwifDoo PDF in just a few clicks.
Step 1. Download and install SwifDoo PDF from the official website on your Windows computer.
Once you launch the software, choose Batch Process from the home screen.
Step 2. Navigate to the new window and click on Image Converter.

Step 3. Choose HEIC to Image from the options in the pop-up dialog. Then, import all your HEIC photos to the program.
Step 4. After adding all your selected images, tap Format and choose JPG.
Select where you want to save the converted file. Finally, press Start to convert all selected HEIC images to JPG.

How to Convert Multiple HEIC to JPG via iMazing Converter
As a free HEIC converter, iMazing Converter makes it simple to convert HEIC to JPG or PNG in bulk without losing image quality. It offers a simple drag-and-drop interface and preserves original image quality during conversion. Plus, it lets you customize the output parameters to meet your preferences.
- Supported OS: Windows PC and macOS.
- Pricing: A completely free program.
- Best For: Users seeking a lightweight, free tool to bulk convert HEIC images without advanced editing features.
Check out how to convert multiple HEIC to JPG using iMazing Converter.
Step 1. Download iMazing Converter and complete the installation on your Windows or Mac machine. And then open it on your system.
Step 2. Drag single or multiple HEIC files, or whole folders of HEICs, directly into the iMazing Converter window.
Step 3. After adding your images, go ahead and select the Output Settings.
- Format: Choose JPEG as your desired output format.
- Quality/Resolution: Use the slider to adjust image quality and size to your preference (higher quality means larger files).
- Metadata: Decide whether to keep EXIF data (metadata).

Step 4. After configuring all the settings, click the Convert button at the bottom. After that, select the folder where you want to save your new JPG images.
The converter will process all your files and save the converted JPGs in your chosen destination folder.
Note. Depending on the number of files, the conversion time can differ. However, it’s possible to see the progress of the conversion process in the program.
How to Bulk Convert HEIC to JPG with Pixillion Image Converter
Pixillion Image Converter is a reliable batch image converter created for speedy and flexible image processing. The software handles a wide variety of formats, letting users convert images to PDF, JPEG, GIF, PNG, BMP, TIFF, and more. With batch processing and customization choices, it’s perfect for handling large image collections efficiently.
- Supported OS: Windows PC and macOS.
- Pricing: Offers a free version with limitations. The price plan starts at US$25 for the Limited Edition, US$35 for the Standard Edition, and US$50 for the Premium Edition.
- You can also avail yourself of a Quarterly plan at US$2.77/month.
- Best For: Users looking for versatile batch image conversion across many formats with simple editing and format control.
Let's see how to bulk convert HEIC to JPG using Pixillion Image Converter in just a few clicks.
Step 1. Visit the official NCH Software website to get Pixillion Image Converter.
Follow the installation guide and then run the program on your Windows or Mac computer.
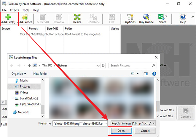
Step 2. Press the green Add File(s) button on the main toolbar to launch the file finder window.
Find and select the HEIC files on your computer, then click Open to open them in Pixillion for conversion to JPG.
You can also drag and drop your HEIC files directly into the program to convert them.

Step 3. Then, set the output location for where your converted HEIC files will go after becoming JPG.
Click on the Save to Folder or Output Folder drop-down arrow to view the drop-down menu and select a folder from this list.
Click on the Browse button to the right of the arrow to open the file finder window and select a folder on your computer this way.
Step 4. In the Output Format area, select JPG (or JPEG) from the dropdown menu.
Additionally, click Compression Settings… to modify the image quality. Or use the Effects… tab to add watermarks or borders, or resize if needed.

Step 5. After setting everything up, click the “Convert” button in the lower-right corner.
How to Batch Convert HEIC to JPG Online with CloudConvert
CloudConvert is a flexible and dependable online tool that allows users to batch convert HEIC to JPG without software. It operates directly in a web browser and allows high-quality conversions with customizable output options. This makes CloudConvert a convenient tool for speedy and secure online image processing.
Supported OS: Web-based (online) tool.
Pricing: Offers a free version with limitations. The price plans can vary with a monthly subscription at US$10 or a package plan at US$18 (US$0.0180 per credit).
Best For: Users who want quick, browser-based HEIC batch conversion without installing a desktop program.
Learn how to batch convert HEIC to JPG online quickly and easily with CloudConvert.
Step 1. Open any browser and go directly to the CloudConvert HEIC to JPG Converter website.
Step 2. Click the “Select File” button to pick HEIC images from your computer. Or simply drag and drop multiple HEIC files onto the upload area.

Ensure "JPG" is selected as the target format in the dropdown menu.
Step 3. Select the red “Convert” button to begin converting all images you have chosen.
Step 4. After the process, click the “Download” button to save your new JPG images, commonly packaged in a ZIP file.
A Quick Wrap Up
All done, folks! At last, the right choice of tool lets you batch convert HEIC to JPG easily, considering your device, workflow, and budget. Whether you prefer desktop software or online solutions, both offer reliable quality and efficiency. Batch-converting HEIC files enables users to maintain better compatibility, smoother sharing, and more flexible image management.